Inconsistent height of input fields in UI

XMLWordPrintable

    • Sprint candidates
    • 2

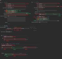
      Almost every form has broken and inconsistent input field height. Some are 27px, some are 28px, some 29px and some are 30px. Having them side by side looks terrible.

      Mostly this issue is seen in 8.0
      These fields really stand out. Especially if the difference is 3px in height.

      Some controls like radio buttons partially affected in 7.0 and 7.4 but it's barely noticeable since they have 1px difference.

      See example:

      Edit 30.04.2026:
      Found another related issue in host macros form. Changing macro type from text to secret and vault using the icon, the input field changes its height as well. It shouldn't.
      Changing type in inherited macros tab, the input field width changes.

            Assignee:
            Zabbix Development Team
            Reporter:
            Ivo Kurzemnieks
            Team B
            Votes:
            0 Vote for this issue
            Watchers:
            4 Start watching this issue

              Created:
              Updated: